Net10 - 传输层协议 (Socket + UDP)
约 1648 字大约 5 分钟
传输层
Socket
即套接字,是应用层 与 TCP/IP 协议族通信的中间软件抽象层,表现为一个封装了 TCP / IP协议族 的编程接口(API)
Socket是一个编程接口,让你不用关心TCP/IP协议细节,直接调用函数就能收发数据
| 类型 | 协议 | 特点 | 用途 |
|---|---|---|---|
| TCP Socket | TCP | 可靠、有序、面向连接 | HTTP、邮件、FTP |
| UDP Socket | UDP | 快速、无连接 | 视频直播、在线游戏、DNS |
对用户来说,只需调用Socket去组织数据,以符合指定的协议,即可通信
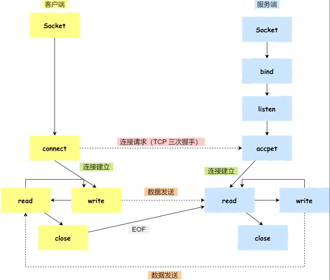
流程

- 服务端和客户端初始化
socket,得到文件描述符; - 服务端调用
bind,将 socket 绑定在指定的 IP 地址和端口; - 服务端调用
listen,进行监听; - 服务端调用
accept,等待客户端连接; - 客户端调用
connect,向服务端的地址和端口发起连接请求; - 服务端
accept返回用于传输的socket的文件描述符; - 客户端调用
write写入数据;服务端调用read读取数据; - 客户端断开连接时,会调用
close,那么服务端read读取数据的时候,就会读取到了EOF,待处理完数据后,服务端调用close,表示连接关闭。
这里需要注意的是,服务端调用 accept 时,连接成功了会返回一个已完成连接的 socket,后续用来传输数据。
所以,监听的 socket 和真正用来传送数据的 socket,是「两个」 socket,一个叫作监听 socket,一个叫作已完成连接 socket。
成功连接建立之后,双方开始通过 read 和 write 函数来读写数据,就像往一个文件流里面写东西一样。
listen 时候参数 backlog 的意义
Linux内核中会维护两个队列:
- 半连接队列(SYN 队列):接收到一个 SYN 建立连接请求,处于 SYN_RCVD 状态;
- 全连接队列(Accpet 队列):已完成 TCP 三次握手过程,处于 ESTABLISHED 状态;
accept 发生在三次握手的哪一步
时间线:
T1: 服务器程序创建监听Socket
listen_socket.bind("0.0.0.0", 80)
listen_socket.listen()
↓
内核:在端口80上建立一个"接收队列"
T2: 客户端发送SYN
↓
T3: 内核自动回复SYN-ACK(三次握手发生在内核)
↓
T4: 客户端发送ACK
↓
内核:三次握手完成!创建一个新的Socket,
放入"接收队列"
T5: 服务器程序调用accept()
client_socket = listen_socket.accept()
↓
内核:把已连接的Socket返回给应用程序
↓
应用程序现在拿到了client_socket
- 客户端的协议栈向服务端发送了 SYN 包,并告诉服务端当前发送序列号 client_isn,客户端进入 SYN_SENT 状态;
- 服务端的协议栈收到这个包之后,和客户端进行 ACK 应答,应答的值为 client_isn+1,表示对 SYN 包 client_isn 的确认,同时服务端也发送一个 SYN 包,告诉客户端当前我的发送序列号为 server_isn,服务端进入 SYN_RCVD 状态;
- 客户端协议栈收到 ACK 之后,使得应用程序从
connect调用返回,表示客户端到服务端的单向连接建立成功,客户端的状态为 ESTABLISHED,同时客户端协议栈也会对服务端的 SYN 包进行应答,应答数据为 server_isn+1; - ACK 应答包到达服务端后,服务端的 TCP 连接进入 ESTABLISHED 状态,同时服务端协议栈使得
accept阻塞调用返回,这个时候服务端到客户端的单向连接也建立成功。至此,客户端与服务端两个方向的连接都建立成功。
从上面的描述过程,我们可以得知客户端 connect 成功返回是在第二次握手,服务端 accept 成功返回是在三次握手成功之后
UDP
UDP协议特点
- UDP是无连接的传输层协议;
- UDP使用尽最大努力交付,不保证可靠交付;
- UDP是面向报文的,对应用层交下来的报文,不合并,不拆分,保留原报文的边界;
- UDP没有拥塞控制,因此即使网络出现拥塞也不会降低发送速率;
- UDP支持一对一 一对多 多对多的交互通信;
- UDP的首部开销小,只有8字节
TCP 与 UDP 对比
| 特性 | TCP | UDP |
|---|---|---|
| 连接性 | 面向连接 | 无连接 |
| 可靠性 | 可靠 | 不可靠 (尽力而为) |
| 状态维护 | 有状态 | 无状态 |
| 传输效率 | 较低 | 较高 |
| 传输形式 | 面向字节流 | 面向数据报 (报文) |
| 头部开销 | 20 - 60 字节 | 8 字节 |
| 通信模式 | 点对点 (单播) | 单播、多播、广播 |
| 常见应用 | HTTP/HTTPS, FTP, SMTP, SSH | DNS, DHCP, SNMP, TFTP, VoIP, 视频流 |
- TCP是可靠传输,UDP是不可靠传输;
- TCP面向连接,UDP无连接;
- TCP传输数据有序,UDP不保证数据的有序性;
- TCP不保存数据边界,UDP保留数据边界;
- TCP传输速度相对UDP较慢;
- TCP有流量控制和拥塞控制,UDP没有;
- TCP是重量级协议,UDP是轻量级协议;
- TCP首部较长20字节,UDP首部较短8字节;
基于TCP和UDP的常用协议
HTTP、HTTPS、FTP、TELNET、SMTP(简单邮件传输协议)协议基于可靠的TCP协议。
TFTP、DNS、DHCP、TFTP、SNMP(简单网络管理协议)、RIP基于不可靠的UDP协议
报文段
UDP的报文段共有2个字段:数据字段 + 首部字段

UDP报文中每个字段的含义如下:
- 源端口:这个字段占据 UDP 报文头的前 16 位,通常包含发送数据报的应用程序所使用的 UDP 端口,接收端的应用程序利用这个字段的值作为发送响应的目的地址,这个字段是可选的,所以发送端的应用程序不一定会把自己的端口号写入该字段中,如果不写入端口号,则把这个字段设置为 0,这样,接收端的应用程序就不能发送响应了。
- 目的端口:接收端计算机上 UDP 软件使用的端口,占据 16 位。
- 长度:该字段占据 16 位,表示 UDP 数据报长度,包含 UDP 报文头和 UDP 数据长度,因为 UDP 报文头长度是 8 个字节,所以这个值最小为 8。
- 校验值:该字段占据 16 位,可以检验数据在传输过程中是否被损坏
